PIG 6 - CTA observation handling#

  • Author: David Fidalgo, Christoph Deil, Régis Terrier et al

  • Created: Oct 10, 2018

  • Withdrawn: Oct 31, 2019

  • Status: withdrawn

  • Discussion: GH 1877

Abstract#

In this PIG we want to outline an improvement of the CTA observation handling in Gammapy. The current handling has some limitations and misses some key features, like selecting a given time interval and performing an analysis on it. We also want to start using GTI to compute the observation time, instead of relying on header information. Since specifics of the final data format of CTA are still unclear, this PIG does not aim for a final implementation of CTA observation handling, nor the handling of all types of data from various instruments foreseen for Gammapy in the future. Instead it focuses on trying to resolve current limitations when analyzing IACT data, namely an analysis of time or phase selected observations, as well as an analysis of an observation stored solely in memory or given in ctool’s XML format. This PIG emerged at the Coding Spring in Madrid 2018.

Some terminology#

This terminology and the definition of the terms will probably change or be expanded once the final data format of CTA is decided. For now we will use following definitions to go forward in Gammapy:

  • GTI (good time interval):
    • time intervals for which the instrument was on

    • the sum over these time intervals equals the on time

    • a GTI table will be required for each observation

  • Observation:
    • has a unique identifier, the obs_id

    • contains 1 event list, 1 GTI table and 1 corresponding set of IRFs (aeff, edisp, psf)

    • a GTI table is more convenient than a START and STOP time, it is more flexible and allows to cut out time intervals in between

    • has 1 dead-time fraction (DEADC), the live time of the observation is obtained as ONTIME * (1 - DEADC)

    • however, in the future DEADC is probably going to be absorbed into the IRFS, then we should switch from live time to on time when calculating the exposure

  • Observation library:
    • the repository where the observations and IRFs are stored

    • it has a manifest connecting all observation files and their IRFs

Status#

In the current implementation we use the DataStore class to connect to an observation library that consists of two fits files, the observation index table and the HDU index table (see gadf). The DataStoreObservation is a proxy object to the DataStore and points to a single observation in the observation library. The DataStoreObservation never holds on to the observation data in memory and only reads it when explicitly accessed (.events, .gti, .aeff, etc.). However, it does some caching of meta data. Recently a new observation class ObservationCTA was added that is capable of storing all observation data in memory. However, with the new scheme proposed further down, this class becomes superfluous and can again be removed.

Normally the user starts an analysis with the creation of a DataStore object from which she/he extracts an ObservationList providing obs_ids. All analysis classes take as input an ObservationList, which is basically a python list of DataStoreObservation.

Limitations#

  • We can only analyze data for which its observation library has the index table format.

  • The current scheme does not allow for an analysis of a given time interval by the user. Only full runs/observations can be processed.

  • We do not support event selections before starting the analysis steps, such as event type selection, phase selection or time selection.

  • It is cumbersome to write a copy of an observation (possibly modified) back to disk

Objectives#

  • Users should be able to run an analysis (1D and 3D) on a given time interval, independent of the time intervals of the single observations.

  • We should support event selections before starting the analysis steps (event phase, event type, …) and possibly allow for custom selections, e.g. MC_ID in the current CTA 1DC. For now we aim only for a time and phase filtering of events, a filtering on event type, for example, is more complex and is left for a future PIG.

  • We want to support more formats for the observation library (like ctools XML format)

  • We want to support observations (especially event lists) stored in memory

Use cases / scenarios#

  1. Scenario: 1D/3D analysis for a user specified time interval
    Given a user specified time interval
    When performing a 1D/3D analysis of the corresponding observations
    Then get results only for the specified time interval
  2. Scenario: 1D/3D analysis for a user specified pulsar phase interval
    Given a user specified pulsar phase interval
    When performing a 1D/3D analysis of the corresponding observations
    Then get results only for the specified phase interval
  • Make GPS survey maps for CTA (process 10 GB of events data and 3000 runs, testing the memory usage)

  • Create an observation from scratch and write it to disk with Index files

  • Read in an observation from an observation library given in ctool’s XML format

What others have#

With Fermi-LAT, you always have gtselect and gtmktime at the start (see Fermi-LAT data preparation). Following analysis steps partly rely on “data sub space” DSS header keys for processing, which are stored in the output fits files of the gtselect and gtmktime step.

In ctools, every analysis starts with an “observation definition file” in XML format. One can then select observations with csobsselect, creating a new observation definition file. A selection based on events is achieved by running ctselect.

Proposal#

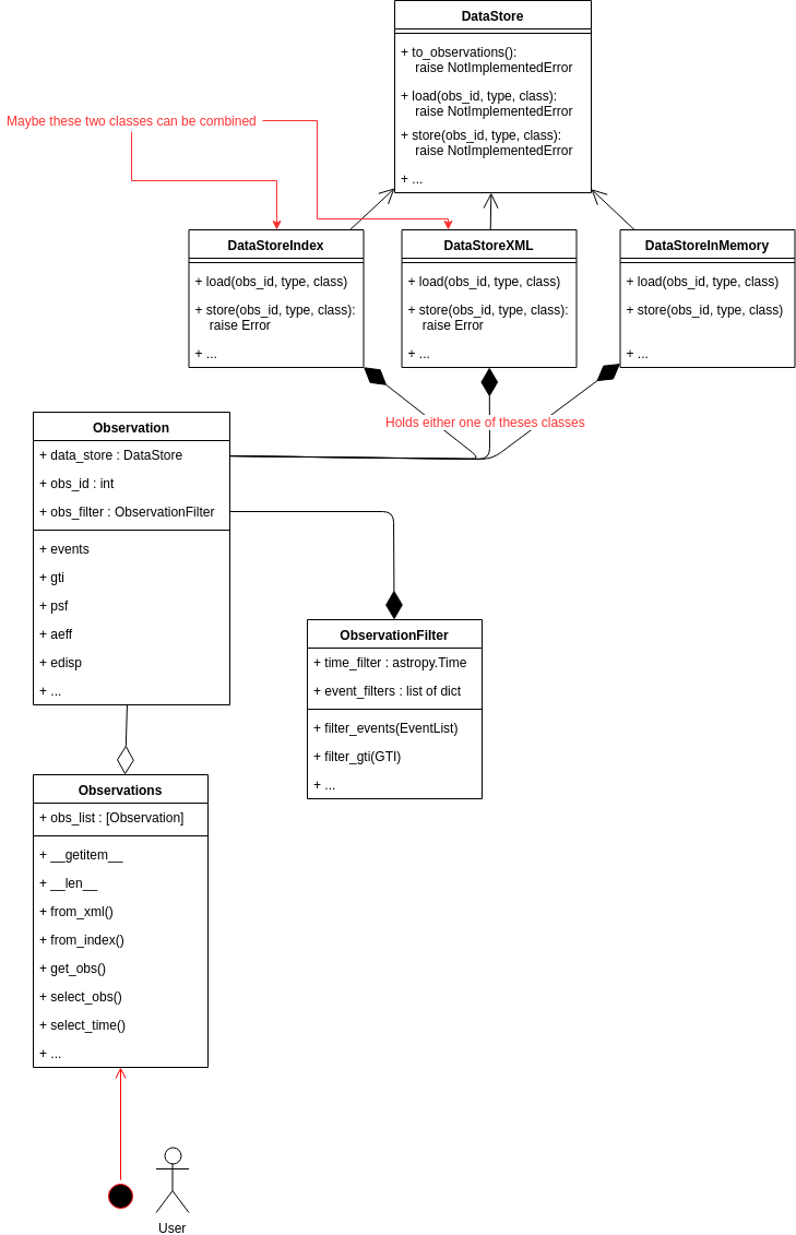
General idea and class diagram#

The general idea is to have an Observations class that is the starting point of all analyses and is passed on to the analysis classes of the 1D and 3D analysis (effectively it replaces the ObservationList class). The user should only have to interact with this class, which makes it an interface to the other classes described in the following (Observation and DataStore), and therefore mainly consists of convenient functions. The Observations class holds a list of Observation objects.

The Observation class is essentially a proxy class to the data store classes. In addition an Observation object will also hold an ObservationFilter object, which is used to orchestrate the filtering of the data, mainly the event list. The filtering is applied on-the-fly when accessing the observation data. In this way we avoid storing the modified observation data in memory, which is important for the last use case specified above.

The different data store classes are (this still needs to be discussed in more detail):

  • DataStoreIndex: This is basically just a renaming of the current DataStore

  • DataStoreXML: This class is able to read XML files as used for ctools (maybe this class can be combined with the DataStoreIndex)

  • DataStoreInMemory: This data store class is special in the sense that it does not point to files on disk, but holds the information data in memory. This can be useful when creating observations from scratch, by simulating the event list for example.

All data store classes inherit from a parent DataStore class that names the necessary methods, which have to be implemented by the Child classes.

The new scheme proposed is illustrated by the class diagram below. The attributes and methods of the classes are not fully worked out and are merely suggestive.

Implementation road map#

We will outline the road map in form of scenarios that we want to achieve along the way and that can be implemented ideally with a few PRs.

We split the implementation in two big steps:

  • first we want to focus on implementing the Observations, Observation and ObservationFilter classes

  • the second step is the work on the DataStore classes

Scenarios:

  1. Scenario: Run a 1D/3D analysis with the Observations class
    Given a basic version of the Observations class
    When passed on to the analysis classes
    Then should behave the same as the current ObservationList class
    PRs: ObservationList -> Observations, initialize with a list of DataStoreObservation; implement __len__, __getitem__; adapt notebooks
  2. Scenario: Add an empty filter to an Observation
    Given a basic version of the Observation and ObservationFilter class
    When accessing .events, .gti of the Observation
    Then automatically apply the empty filter on the fly
    PRs: DataStoreObservation -> Observation; create ObservationFilter class; add an ObservationFilter to each Observation; develop basic API
  3. Scenario: filter an Observation by time
    Given a user specified time interval
    When we give the time interval to an Observation
    Then return a new Observation with the according time filter
    PRs: Introduce time filters for events and gtis; Add select_time method to the Observation class
  4. Scenario: filter an Observation by pulsar phase
    Given a user specified phase interval
    When we give the phase interval to an Observation
    Then return a new Observation with the according phase filter
    PRs: Add select_phase method to the Observation class
  5. Scenario: filter Observations by time
    Given a user specified time interval
    When we give the time interval to the Observations
    Then return a new Observations holding the selected Observation objects with the respective time filter
    PRs: Add select_time method to the Observations class;

Proposed class diagram#

Class diagram

Decision#

This PIG was written in fall 2018. It was intended as a design document and work plan, but didn’t reach a state where it was complete and ready for review. Then the original author left astronomy, and the other developers continued throughout 2019 without using the PIG. We now feel that withdrawing the PIG is the best course of action, making room for new pull requests and PIGs in the future to improve CTA observation handling in Gammapy. It’s not a “solved problem”, instead it will be an intense focus of work in Gammmapy and CTA in the coming years.